
Multiflexmeter: Frequent Flexibel Meten
Dit energiezuinig LoRaWAN apparaat kan uitgebreid worden met sensor modules om snelle integraties met nieuwe sensoren te realiseren
Lees meer »

Wij hanteren een set aan kernwaardes waardoor we zorgen voor een positief resultaat.
Met onze oplossingen zit u niet vast aan één leverancier. Geniet van de vrijheid om uw systemen naar wens aan te passen.
Wij geloven in de kracht van open-source en samenwerking, zodat u de beste resultaten krijgt en bijdraagt aan een gemeenschap van innovatie.
We zetten ons in voor sociale werkplaatsen en maatschappelijk verantwoord ondernemen, zodat onze impact zowel technologisch als maatschappelijk positief is.
Onze diepgaande kennis van sensor- tot dataplatformtechnologieën zorgt voor betrouwbare, efficiënte en geavanceerde IoT-oplossingen.
Want zien is geloven

Dit energiezuinig LoRaWAN apparaat kan uitgebreid worden met sensor modules om snelle integraties met nieuwe sensoren te realiseren
Lees meer »
Deze SensorBox combineert de nieuwste Ozon en Stikstof sensoren samen met fijnstof, luchtdruk, -vochtigheid en -temperatuur sensoren om een duidelijk beeld van de luchtkwaliteit te krijgen.
Lees meer »
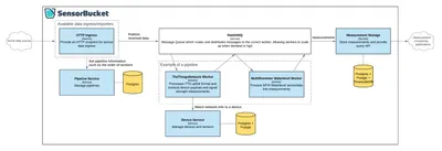
IoT Data fragmentatie zorgt voor hoofdpijnen. Met SensorBucket sluit je nieuwe sensoren aan op je bestaande software systemen zonder gedoe.
Lees meer »Net als bij onze andere partners, kunnen wij u helpen met uiteenlopende technische uitdagingen.
Meer dan 6 jaar ervaring in het ontwikkelen en opzetten van LoRaWAN software en hardware infrastructuur
Wij integereren bestaande sensoren met eigen hardware om sensoren altijd op afstand uit te kunnen lezen
Sinds het begin ontwikkeld Pollex' Open-Source projecten en ondersteunen we bestaande projecten
Expertise in schaalbare software systemen in diverse vakgebieden zoals data-verwerking en cloud-oplossingen
Uitrollen en onderhouden van systemen op basis van moderne technologieën zoals Kubernetes bij erkende hostingpartners
Zit u met een uitdaging of wilt u meer te weten komen? Wij maken graag kennis.
Tim van Osch
timvanosch@pollex.nl
+31 (0)640 19 04 84
Pollex' / Microlab
Kastanjelaan 400
5616 LZ Eindhoven
Pollex'
Generaal Stedmanstraat 55
5623 HW Eindhoven
BTW NL002405620B87
KVK 69456372





